Siirry sisältöön
Softagram
  • Etusivu
  • Palvelut
    • Toiminnanohjaus
    • Tekoälypalvelut
    • Tietoturvapalvelut
  • Yritys
  • Ota yhteyttä
  • Uutiset ja oppaat
    • Uutiset
    • Oppaat
  • Tech
  • Kirjaudu sisään
  • Ota yhteyttä
Softagram
      • Etusivu
      • Palvelut
        • Toiminnanohjaus
        • Tekoälypalvelut
        • Tietoturvapalvelut
      • Yritys
      • Ota yhteyttä
      • Uutiset ja oppaat
        • Uutiset
        • Oppaat
      • Tech
    • Kirjaudu sisään
    • Ota yhteyttä

    Open code review impact report in Softagram Desktop

    Quick Guide
  • Kaikki blogit
  • Oppaat
  • Open code review impact report in Softagram Desktop
  • 15. maaliskuuta 2020 kirjoittanut
    Open code review impact report in Softagram Desktop
    Ville Laitila

    When I need to use Softagram desktop for code change review?

    Softagram Impact Report for larger code changes are automatically abstracted to provide meaningful information in one glance. That is the report you see in your Pull/Merge Request discussion field (or Patch Set in Gerrit). This automated abstraction hides the detailed level dependencies and impacts. 

    In those cases, it's possible to open same impact report to Softagram Frontend to see more detailed graphs (normally 1 to 4 different views), or into Softagram Desktop and browse freely the detailed changes done in that given change.

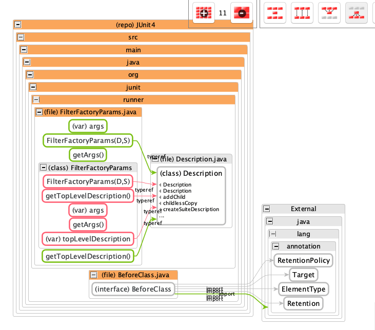
    Steps to the change view in Softagram desktop

    1. Find Pull/Merge request ID, (or Change ID in Gerrit) from Softagram Impact Report

    See example view below from GitHub, pull request "3"

    2. Open Softagram desktop and "open model" menu
     From Open Model, you can open corect model by either selecting  the ID from drop-down menu, or typing the number to the search bar and selecting correct model. See picture below for example (ID 1120 searched)
    ​

    3. See and browse change in Softagram desktop
    ​
    Softagram desktop opens automatically comparison view for the pull request, showing added (green), changed (orange) and removed (red) elements and dependencies.

     First view consists of changed file level elements, and user can freely browse the different views, see example below (How to use Softagram desktop, see help: http://help.softagram.com/quick-guide/basic-usage )

    All dependency changes, also towards not changed elements (seen in grey) can be seen by activating "Outbound view", see example below.


    ​You can see the described steps also from the video below! (Sorry for slightly outdated version)
    ​

    Have fun, and remember to send feedback and improvement proposals to us!

    Originally published at help.softagram.com

    in Oppaat
    # Softagram Analyzer

    Älyä toiminnanohjaukseen

    Olemme intohimoinen tiimi, jonka tavoitteena on parantaa kaikkien elämää mullistavien tuotteiden avulla. Kehitämme loistavia tuotteita liiketoimintasi ongelmien ratkaisemiseksi. Tuotteemme on suunniteltu pienille ja keskisuurille yrityksille, jotka haluavat optimoida suorituskykynsä.

    Ota yhteyttä

    Softagram Oy
    Ketolanperäntie 469 
    90450 ​Kempele 

    • +358504836173
    • info@softagram.com
    Seuraa meitä
    Copyright © Softagram Oy
    Järjestelmää pyörittää Odoo - Luo ilmainen verkkosivu